Week 12: Machine Building
Documentation for this week is still being written. More details coming soon.
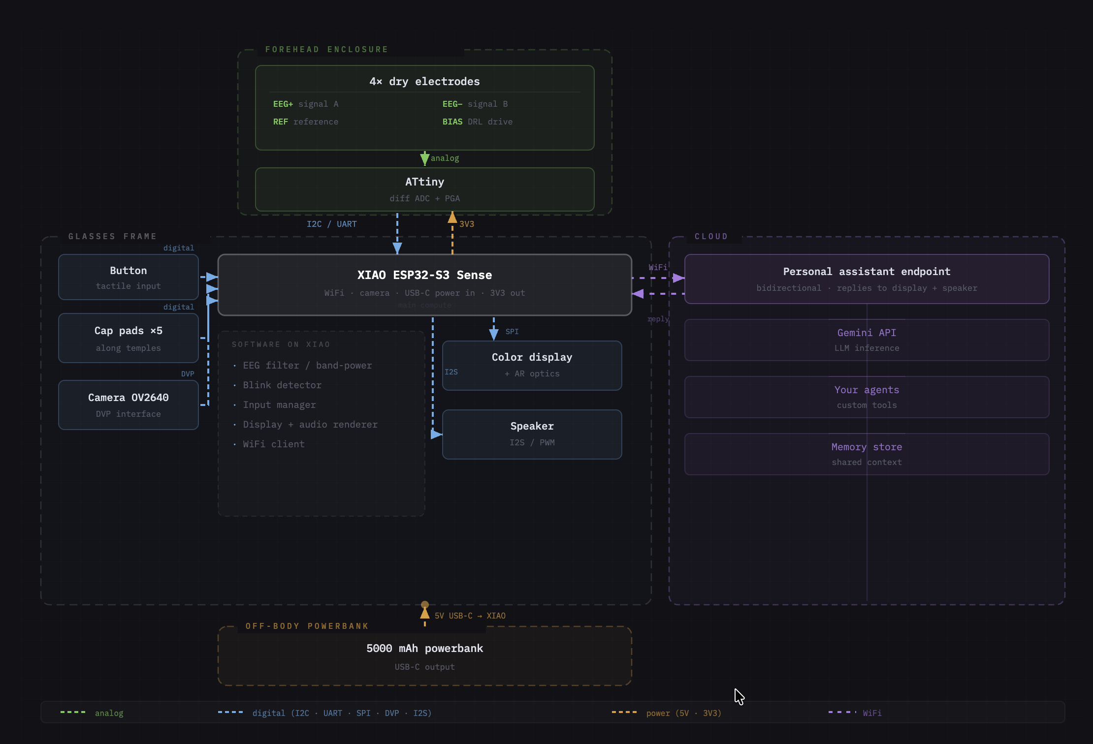
Systems Diagram and Final Project Plan
Alongside the machine building week, I also put together the systems diagram and timeline for my final project. The full write-up (three-spiral plan, spiral details, and week-by-week tasks through the final presentation) lives on the final project main page.

Group Assignment: Machine Building

This week was the machine building week, where our lab group designed and built a machine together.
My contributions to the project:
- Designed the frontend interface and all its interactive functions
- Integrated the frontend with the backend
- Edited CAD design files
- Created and experimented with a new PLA wood filament for the machine parts
- Assembled the machine in collaboration with the rest of the team
- Created the final video
- Worked with Fumiko on the slide design