I carried out Characterize the design rules for your in-house PCB production process: document the settings for your machine and Document the workflow for sending a PCB to a boardhouse with my classmates, but virtually, since I am in Madre de Dios and it was difficult for me to travel to Lima. So I connected virtually with my classmates and then replicated the same process at the FAB LAB of IESTP Jorge Basadre Grohman.
The Roland MonoFab SRM-20 is a compact desktop milling machine widely used in digital fabrication laboratories such as Fab Labs. It is designed for precision milling of small objects, including printed circuit boards (PCBs), wax molds, plastics, and soft metals. In the context of electronics production, the SRM-20 is mainly used for: PCB milling (traces and outlines), electronic board prototyping, engraving fine details on flat surfaces, and small-scale digital fabrication projects. Its high precision and ease of use make it an ideal machine for educational environments and rapid prototyping.
The SRM-20 stands out for its precision, compact size, and intuitive interface. It operates through numerical control (CNC) and is compatible with software such as MODS and VPanel.
Despite its advantages, the SRM-20 also presents some limitations:
| Specification | Detail |
|---|---|
| Model | Roland MonoFab SRM-20 |
| Machine type | Desktop CNC milling machine |
| Working area (X × Y × Z) | 203 × 152 × 60 mm |
| Maximum spindle speed | ~7,000 – 8,000 rpm |
| Resolution | 0.01 mm/step |
| Control system | RML-1 |
| Connectivity | USB |
| Compatible materials | FR1, wax, plastics, acrylic, soft metals |
| Power supply | AC 100–240 V |
| Dimensions | Approx. 451 × 364 × 402 mm |
| Weight | ~19 kg |
To begin with the Characterize the design rules for your in-house PCB production process, I first downloaded the files. First, the engraving of the traces must be done, and finally the cutting of the board, in order to prevent the material from moving and causing an incorrect engraving. The line test files can be downloaded here:
https://fabacademy.org/2026/classes/electronics_production/index.html
During the manufacturing process of the printed circuit board (PCB) on the Roland MonoFab SRM-20, two end mills were used. The first was a 1/64" (0.4 mm) end mill, used to engrave and isolate the copper traces due to its small diameter and greater precision. The second was a 1/16" (1.59 mm) end mill, used to cut the outline of the PCB because it is stronger and suitable for making deeper passes through the board material.
Then the fixation of the XYZ axes is carried out, and the end mills are placed. This tutorial helped me a lot for this:
https://www.youtube.com/watch?v=rFRuc0VPWDM&t=3s
The following shows the workflow that we followed in the Fab Lab when using the milling machine. We start from the basis that the trace files (files.rml) have already been generated previously.
VERY IMPORTANT: The milling machine must always be operated by only one person at a time, to avoid the spindle starting due to a command from one person while another person is manipulating it.
There are three movement scales: x1, x10, and x100, where each click moves the head by the indicated number of steps, with 100 steps being equivalent to 1 mm. There is also a continuous mode, in which the head moves while the button is held down. This option is not recommended for the Z axis, since it moves too fast.
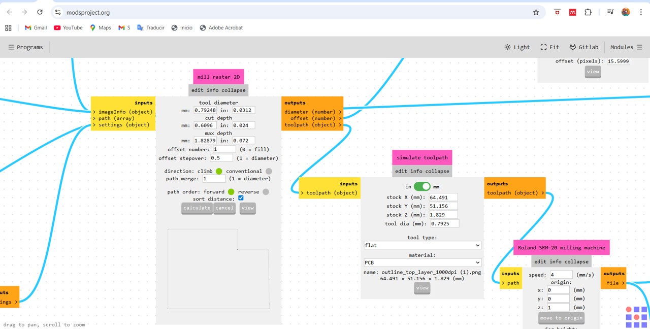
To transform the PNG image into RML I used MODS: MODS (Modular Open-Source Digital Fabrication System) is a web-based tool developed by the MIT Center for Bits and Atoms that allows controlling digital fabrication machines such as CNC milling machines. It works through connected modules that transform design files into instructions for the machine, such as RML or G-code. In the case of PCB fabrication, it is used to convert images into cutting paths, allowing the traces and the board outline to be machined precisely.
For this, first you enter this link:
https://modsproject.org/
You click on programs: then in the search bar you type SRM-20 mill and select mill 2D PCB.
Blocks appear that must be configured. The main parts are:
1. Read png or svg, in my case I loaded the file into read png.
2. The other point is to choose the milling tool, in my case it was selecting 1/64 or 1/16 depending on whether it was engraving or cutting.
3. Then comes configuring the mill raster 2 block, here I changed the offset from 4 to 1.
4. My problem came in this part in the Roland SRM-20 milling machine block, because I fixed my coordinates at 0,0,0 but it always started on the z axis at 60.5, until I changed it to 0.1, as shown in the image, and it worked, but it only accepts that value; any other value I enter makes the start at 60.5. Even with this configuration, the engraving stayed too high above the board and the engraving was barely noticeable, so I had to lower the end mill an extra millimeter so that it could perform the engraving.
5. And finally the on/off button must be turned on so that when we press calculate the file that will be taken to VPanel can be downloaded.
6.
And here are the images of all the tests that I carried out.
I met virtually with instructor Vanezza Caycho to see the problem, but it could not be solved.
And how the engravings turned out in the various tests.
Well, after continuing to try, I managed to understand that the machine had an axis problem, and since maintenance will only be done in 3 months, I had to understand the error margins of the machine and adjust that in the origin fixing. I worked with the file created in MODS that I showed above. For adjusting the axis fixing, I made the adjustment as I mentioned before, but what I additionally did was that on the Z axis I raised it 0.2 mm and then loosened the milling bit and lowered it until it touched the board. With this, I managed to perform the engraving.
In the toolpath simulation, it could be observed like this for engraving:
For the cutting case, for the Z axis fixing, we perform the normal fixing, then we raise and lower the milling bit until it touches the sacrificial material. With this, we achieve a correct cut.
In the toolpath simulation, it could be observed like this for cutting:
Some cutting tests:
And the final piece, although I had the problem that it moved a little to the right, it turned out well, and it can be seen that the machine works well with very fine traces.
Workflow for sending a printed circuit board to a board manufacturer.
As part of the group work, we also documented the workflow for sending a PCB design to an external manufacturer such as JLCPCB or PCBWay. Although my board was fabricated in-house, this workflow is useful for more complex designs or for boards that require vias, solder mask, silkscreen, or double-sided fabrication.
1. Finish the printed circuit board design in KiCad.
2. Open the "Plot" menu and export the Gerber files.
3. Also generate the drill files.
4. Save all the Gerber files and drill files in a new folder.
5. Compress the files into a ZIP file.
6. Open JLCPCB or PCBWay: Link here
7. Upload the ZIP file to a printed circuit board manufacturing company.
8. Select JLCPCB options.
For the individual assignment, I designed and fabricated my own integrated microcontroller board. The board was created in KiCad in week 6, but I had to make a new distribution because the traces were very long and some tracks were crossing each other.
This is how my design looked in week 6.
Now, after the adjustments, I changed to this new distribution.
As before, I obtained the plot and drill files (if any) directly from KiCad. Then I processed the compressed .zip file with the Gerber 2 PNG application: Link here. In this application the zip file is uploaded.
For engraving I used this configuration.
For cutting I used this configuration.
After obtaining the .png files: one for the traces and one for the outline. These are the files that I later used to configure the milling process in the MODS application.
For the engraving case this is the MODS configuration that I used.

Img 39

Img 40

Img 41

Img 42

Img 43
For the outline case this is the MODS configuration that I used.

Img 44

Img 45

Img 46

Img 47

Img 48
Then I sent it for cutting and engraving in the mini milling machine and this was the final result.
Once the boards were milled, it was time to solder the components one by one. This was a very complicated task for me, since it was the first time I had soldered. I watched several videos and followed the instructions provided by my instructor Roberto Delgado.
You can review the PDF here.
Then I carried out the inventory and search for the electronic components. In my case, these were:
The soldering process was difficult for me. It is a tin soldering process in which, after cleaning the surfaces to be soldered and applying a small amount of flux to prepare them, both parts are heated with the soldering iron. Once hot, the solder (tin) is applied, observing how it flows and joins both surfaces. After this, the soldering iron is removed and it is left to cool so that the solder solidifies and the two parts remain joined. Soldering while holding the component with tweezers and using a magnifying glass was quite a challenge for me.
But after practicing on other boards, I think I managed it and I was excited to see if it would work.
Once I had the finished printed circuit board in my hands, it was time to check its operation. First, using the multimeter in continuity mode, I checked track by track to ensure that there was continuity where it should be. At the same time, I also verified that there was no continuity between the different tracks, which means that no unwanted bridges had been created during soldering.
Once the "cold test" was completed, the moment of truth arrived: the RP2040 was connected to a power source through its USB-C port to see whether it worked or whether the only microcontroller I had would burn; it was all or nothing.
The next step was to create a program for Arduino, upload it to the controller, and check whether the rest of the board also worked. In my case, since I still do not have enough experience to write the code completely on my own, I asked ChatGPT to generate it for me. The command I used was:
“I have a printed circuit board with a Xiao ESP32-C3 controller. Please provide me with an Arduino code to make the LEDs turn on and off when the button is pressed. I am attaching the schematic of my design in KiCAD.”
ChatGPT gave me the following code, which did work.
const int BOTON = 8;
int led1 = 9;
int led2 = 10;
void setup() {
Serial.begin(115200);
pinMode(BOTON, INPUT);
pinMode(led1,OUTPUT);
pinMode(led2, OUTPUT);
Serial.println("Press the button...");
}
void loop() {
int estado = digitalRead(BOTON);
if (estado == HIGH) {
Serial.println("leds on");
digitalWrite(led1, HIGH);
digitalWrite(led2, HIGH);
} else {
Serial.println("leds off");
digitalWrite(led1, LOW);
digitalWrite(led2, LOW);
}
delay(200);
}
Once the program was compiled, I was able to verify that the LED turned on and off every time I pressed the button.
Video 1
During this week of electronic production, I better understood the entire PCB fabrication process, from design to assembly. One of the main challenges was correctly adjusting the milling parameters and understanding the limitations of the machine, such as axis errors, which forced me to be more precise in the origin calibration and in the Z-axis configuration.
I also learned the importance of considering the real available components from the design stage (such as resistors and packages), since this can directly affect the final assembly. The soldering process was key to improving my manual skills and understanding how small details influence the operation of the circuit.
In general, this week helped me connect theory with practice and develop better judgment to solve fabrication problems in real time.
In this section, the design and fabrication files used during this week are provided. These include PCB design files, MODS toolpaths, and additional files required for the milling process.